Project 7: Capturing and Examining the Registry (15 pts.)

What You Need

A Windows machine, real or virtual. The instructions below assume you are using Windows 2016 Server.

Connect a USB Device

Plug in a USB thumbdrive or other device. Connect it to the Windows machine you are using. If you are working in S214, there are some thumbdrives available for loan in tie wooden closet.

Once the USB drive has been recognized, eject it and remove it.

Downloading FTK Imager Lite

If you haven't a;ready done this in a previous project, open Internet Explorer and go to https://accessdata.com/product-download

Expand the FTK Imager" section and scroll down to "FTK IMAGER LITE VERSION 3.1.1". Click the "DOWNLOAD PAGE" button, as shown below.

Fill in a form with your name and contact information, and a working email address, as shown below If you need a temporary email address, make one at "mail.com".

Open your email to download the file. Save the FTK Imager file in your Downloads folder.

Downloading Registry Explorer

In a Web browser, go to:

https://ericzimmerman.github.io/

Click "Registry Explorer/RECmd Version 1.0.0.2", as shown below.

Unzipping Registry Explorer

Click Start, "File Explorer".

Open the Downloads folder.

Right-click RegistryExplorer_RECmd.zip, click "Extract All...", Extract. (Note: the download page says we should use 7-zip, but it seems unnecessary for this program.)

Viewing the Hive Files

Click Start. Type REGEDIT and press Enter.

In Registry Editor, navigate to

HKEY_LOCAL_MACHINE\System\CurrentControlSet\Control\HiveList

You should see a list of the files that store the Registry, as shown below. For this project, we want to capture those files, and not all the other files on the disk. FTK Imager will make that really easy!

Creating a Registry Image with FTK Imager Lite

Click Start, "File Explorer". Open your Downloads folder.

If you haven't already extracted Imager Lite, right-click the "Imager_Lite_3.1.1.zip" file and click "Extract All...". In the 'Extract Compressed (Zipped) Folders" box, clck Extract.

In the "Imager_Lite_3.1.1" window, double-click the "FTK Imager.exe" file.

If a "Open File - Security Warning" box pops up, click OK.

If a "User Account Control" box pops up, click Yes.

In the "AccessData FTK Imager 3.1.1" window, click File, "Obtain Protected Files".

The "Obtain System Files" box opens. Notice the Warning at the top of this box. You are obtaining data from your own computer, not from an evidence image. At least one forensic examiner actually went to court and submitted data accidentally gathered from his own forensic workstation by ignoring this warning.

In the "Obtain System Files" box, click the Browse button and navigate to your desktop. Click the "Make New Folder" button, and name the new folder RegistryImage. Select the RegistryImage folder and click OK.

Click the "Password recovery and all registry files" radio button, as shown in the image above. Click OK.

Wait until the process finishes. It should only take a few seconds. Close FTK Imager.

On your desktop, open the RegistryImage folder. It should contain the five files and one folder shown below. You should get used to seeing these names--they are the Hive Files, and a lot of forensics involves working with them.

Showing System Files

In the "RegistryImage" window, on the View tab, click the Options button.

In the "Folder Options" box, on the View tab, click the "Show hidden files, folders, and drives" button and clear the "Hide protected operating system files (Recommended)" box, as shown below.

If a "Warning" box pops up, click Yes.

In the "Folder Options" box, click OK.

Viewing TypedURLs with Registry Explorer

TypedURLs data is a strong indicator of Web pages the user deliberately visited, although there are some complications in its interpretation, as explained in the "TypedURLs" reference at the end of this project.

Click Start, "File Explorer".

Open the Downloads folder.

Open the RegistryExplorer_RECmd folder and double-click RegistryExplorer.

In Registry Explorer, click File, "Load Offline Hive". Navigate to your Desktop, and open this file:

RegistryImage\Users\Administrator\NTUSER.DAT

If a box pops up titled "Dirty hive detected!", click No.

If a box pops up titled "Load dirty hive?", click Yes.

In Registry Explorer, in the top left pane, click the "Available bookmarks" tab. Scroll down and click TypedURLs.

The top right pane shows the URLS that have been visited, as shown below:

Viewing UserAssist with Registry Explorer

UserAssist data shows programs that a user launched and when. It can also show how many times the program was launched, if you use the special UserAssist tool Didier Stevens made (see the Sources section at the end of this project.)

In Registry Explorer, in the top left pane, expand the UserAssist key.

Several subkeys with long names consisting of random letters and numbers appear, as shown below.

Expand one of the subkeys and click the Count subkey.

If the upper right pane of Registry Explorer is empty, expand another subkey and click its Count subkey instead, until you find a subkey containing values.

The upper right pane of Registry Explorer now shows strange unreadable "Value Name" entries. Believe it or not, these are obfuscated with ROT-13--moving each letter 13 values in the alphabet, an ancient and very weak form of encryption.

The upper right pane of Registry Explorer shows the deobfuscated "Program Name" values in the second column, as well as the number of the times the program has been run, the number of times it has been in focus, the "Focus Time", and the "Last Executed" time.

Hunt through the values until you find "Microsoft.Windows.Explorer" in "Program Name" column, as highlighted in the image below:

Recording Your Success

In the top right pane, the obfuscated program name appears, starting with "Zvpe", as outlined in green in the image above.

Find the second word in this obfuscated name, which is redacted in the image above, and enter it in the form below to put your name on the WINNERS PAGE.

Your Name:
Obfuscated Name (redacted in the image above):

Viewing RecentDocs

RecentDocs shows, obviously, documents the user opened recently.

In Registry Explorer, in the top left pane, expand RecentDocs. A list of filename extensions appears. Click .txt.

The top right pane shows the .txt files that were used recently, as shown below:

Finding the Current Control Set

In a live Windows system, in REGEDIT, there is an important registry key named CurrentControlSet.

However, this key is not visible in an acquired registry image. Instead, you will see two control sets, and you must determine which one was "Current" at the last login.

In Registry Explorer, click File, "Load Offline Hive". Navigate to your Desktop, and open this file:

RegistryImage\system

If a box pops up titled "Dirty hive detected!", click No.

If a box pops up titled "Load dirty hive?", click Yes.

In the left pane of Registry Explorer, click the "Registry hives" tab.

In the system hive, expand ROOT and click Select, as shown below:

In the upper right pane, you see four values:

Notice the value of Current--in most cases, it is "1", as in the image above.

Viewing USBSTOR with Registry Explorer

The USBSTOR registry key shows a list of every USB device that has been connected to the computer. This is very important for many investigations, because those devices may contain additional evidence.

In Registry Explorer, in the top left pane, click the "Available bookmarks" tab.

Expand the USBSTOR key. A key appears here for each USB storage device that has been connected, as shown below.

Expand the key and select the subkey with a long random name, as shown below.

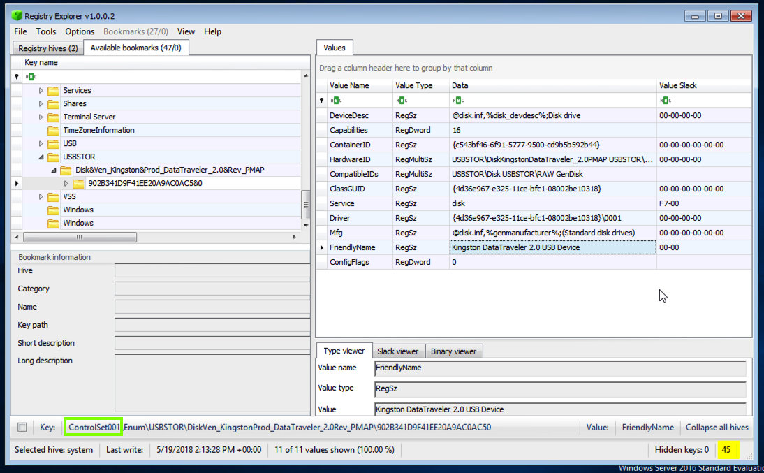
In the upper right pane of Registry Explorer, find the "FriendlyName value.

This should be a readable brand name of the device, as shown below.

At the bottom of the Registry Explorer window, notice that it has automatically selected the correct ControlSet, as outlined in green in the image below.

Sources

TypedURLs

UserAssist | Didier Stevens

RecentDocs

CurrentControlSet


Posted: 5-19-18