121 X11: Reverse Engineering with IDA Pro Freeware (10-40 pts.)

What you need:

Purpose

You will use IDA Pro Free to disassemble and analyze Windows executable files.

Downloading an EXE to Examine

Create a working directory C:\IDA.

Download this file and move it to C:\IDA

Downloading IDA Pro Free

Open a Web browser and go to http://www.hex-rays.com/products/ida/support/download_freeware.shtml

At the bottom of the page, click the "IDA Freeware (16mb)" link.

Install the software with the default options. I saw an error message saying something about a single-quote directory not found, but just closed it and it seemed not to matter.

When you see the IDA window shown below, click the OK button.

Click "I Agree".

In the "Welcome to IDA!" box, as shown below, click the New button.

If you are using Windows 7, IDA crashes. It needs Administrator privileges.

Click Start, type IDA, right-click "IDA Pro Free", and click "Run as Administrator", as shown below:

If a "User Account Control" box pops up, click Yes.

In the "About" box, click the OK button.

Loading the EXE File

In the "Welcome to IDA" box, click the New button.

In the "New disassembly database" box, click "PE Executable", and then click OK, as shown below:

In the "Select PE Executable to disassemble" box, navigate to the crackme-121-1.exe file you saved earlier in the C:\IDA directory and double-click it.

In the "Welcome to the PE Executable file loading Wizard" box, click the Next button, as shown below:

In the "Segment Creation" box, click Next.

In the "File loading" box, click Finish.

A box pops up saying "...the input file was linked with debug information...", as shown below. Click the Yes button.

Viewing Disassembled Code

In IDA Pro, find the "View-A" pane, which shows boxes containing code linked to other boxes in a flowchart style. Maximize this pane, by clicking the button indicated by the arrow in the figure below:

Close the "Graph Overview" box in the lower right corner.

Drag the lower border of the "View-A" pane down, to make as large a viewable area as possible.

From the IDA menu bar, click Search, Text.

Search for crackme as shown below.

Click OK.

Right-click in the "View-A" box and click "Fit window", as shown below:

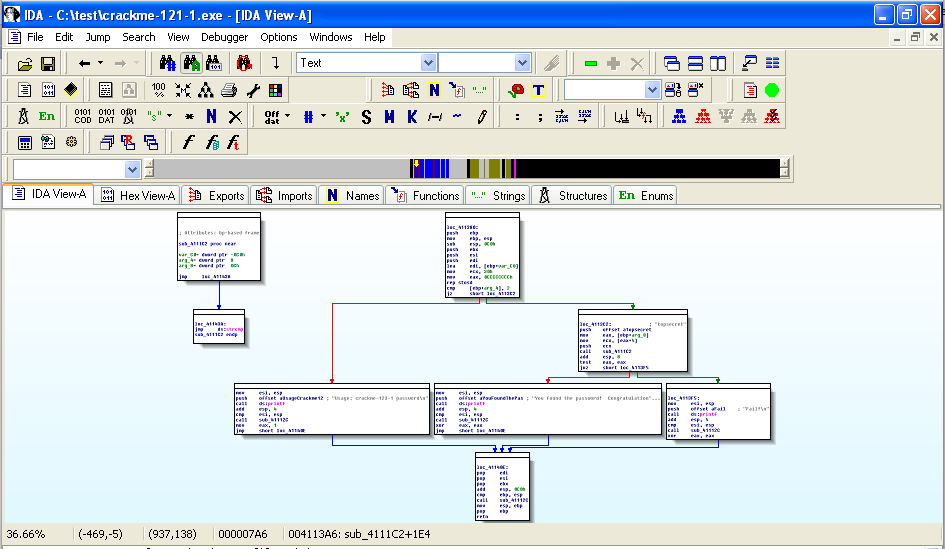
You should now see the entire program shown as six boxes connected by lines, as shown below. (Ignore the two extra boxes at the upper left):

For this project, I have labelled the modules with letters as shown below:

Right-click in the "View-A" box and click "Zoom 100%", as shown below:

Click and drag the "View-A" display as needed to make module A visible, as shown below:

The assembly code is hard to read, but you don't need to understand it all. Focus on the last two instructions:

cmp     [ebp+arg_0], 2
jz      short loc_4113C2

This compares some number to 2 with the cmp (Compare) operation, and jumps to a different module if it is 2, using the jz (Jump if Zero) operation.

C Source Code

Here is the actual C source code for the file you are disassembling. Module A is the assembly code for the first "if" statement, labelled with the yellow "A" box below:

Drag the "View-A" display to make Module C visible, as show below:

Notice the gray readable text on the right side, saying "Usage: crackme-123-1 password".

This module pushes those characters onto the stack with a push command, and then calls the printf function with the call   ds:_imp_printf command.

The figure below shows the C statements that comple to the "C" module:

Follow along in IDA Pro and make sure you see what each of the six modules do, and how they correspond to the C source code.

Saving the Image

Drag the "View-A" screen to show module "B", as shown below:

Make sure the gray "topsecret" text is visible.

Save this image with the filename Proj X11a from YOUR NAME

Running the Executable

Click Start, type in CMD, and press Enter to open a Command Prompt window.

In the Command Prompt window, execute these commands:

cd \IDA

crackme-123-1

You should see the message "Usage: crackme-123-1 password", as shown below:

If you see a message saying "This application has failed to start because MSVCR100D.dll was not found", download that file here, and put it in the same folder as the .exe file:

msvcr100d.dll

This message is telling you that you need to add a password after the "crackme-123-1".

In the Command Prompt window, execute this command:

crackme-123-1 wrongpassword
You should see the message "Fail!".

In the Command Prompt window, execute this command:

crackme-123-1 topsecret
You should see the message "You found the password!", as shown below:

Saving the Image

Make sure the "You found the password!" text is visible.

Save this image with the filename Proj X11b from YOUR NAME

Point Value

Those two images are worth a total of ten points. You can now earn more points by using the same technique to crack more files, as explained below.

Crackme-121-2 (10 points)

Download this file:

crackme-123-2.exe

It is very similar to crackme-123-1. Perform these steps:

  1. Load the executable in IDA Pro

  2. Find the module containing the password, and save a screen capture of it

  3. Run the program at a command prompt and save an image of it congratulating you for finding the password.

Crackme-121-3 (10 points)

This one is a little more complicated, with two passwords instead of just one.

Download this file:

crackme-123-3.exe

Perform these steps:

  1. Load the executable in IDA Pro

  2. Find the modules containing the passwords, and save a screen capture of them

  3. Run the program at a command prompt and save an image of it congratulating you for finding the passwords.

Crackme-121-4 (10 points)

This one is a little more complicated--you need to do more than just provide a password.

Download this file:

crackme-123-4.exe

Perform these steps:

  1. Load the executable in IDA Pro

  2. Find the modules that perform string comparisons (strcmp) and try to guess what they are referring to.

  3. Run the program at a command prompt and save an image of it congratulating you for solving the puzzle.

Turning in your Project

Email the images to cnit.121@gmail.com with the subject line: Proj X11 from YOUR NAME

Credits

This is based on a class I took at the HoneyNet conference, from Felix Leder.
Last modified 6-7-13 10:48 am