Open this page:
Note
If you already have Visual C++ Build Tools installed, click the Start button, scroll to the V secton, expand "Visual Studion 2017", and click "Developer Command Prompt for VS 2017", as shown below.Then skip to the "Making the pwd Program in C++" section, below on this page.
https://visualstudio.microsoft.com/visual-cpp-build-tools/
Click the "Download Build Tools" button, as shown below.
On the next page, in the "Build Tools for Visual Studio 2017" section, click the Download button, as shown below.
Save the vs_buildtools__935747363.1537797301.exe file in your Downloads folder.
Double-click the the vs_buildtools__935747363.1537797301.exe file.
A box pops up, as shown below.
Click Continue.
Wait while software downloads and installs, as shown below.
A large window appears, as shown below.
At the top left, click "Visual C++ build tools".
Click the Install button.
Wait while software downloads and installs., as shown below.
When the installation completes, you should see the screen shown below.
Click Launch. A Developer Command Prompt window opens, as shown below.
mkdir c:\127
cd c:\127
notepad pwd.cpp
A box pops up, asking
"Do you want to create a new file?".
Click Yes.
Enter this code, as shown below:
#include <iostream>
using namespace std;
int test_pw()
{
char pin[10];
int x=15, i;
cout << "Enter password: ";
cin >> pin;
for (i=0; i<10; i+=2) x = (x & pin[i]) | pin[i+1];
if (x == 48) return 0;
else return 1;
}
void main()
{
if (test_pw()) printf("Fail!\n");
else printf("You win!\n");
}
In Notepad, click File, Save.
In the Developer Command Prompt window, execute these commands:
copy pwd.cpp pwdn.cpp
cl /EHsc pwd.cpp
cl /EHsc /GS- pwdn.cpp
dir *.exe
Two versions of the program are produced.
The "pwd.exe" program has stack protections, but
"pwdc.exe" does not, so it's slightly smaller,
as shown below.
https://www.hex-rays.com/products/ida/support/download_freeware.shtml
Download and install the Windows version, as shown below.
In the "IDA: Quick start" box, click New, as shown below.
Navigate to the C:\127\pwd.exe file and double-click it.
In the "Load a new file" box, click OK.
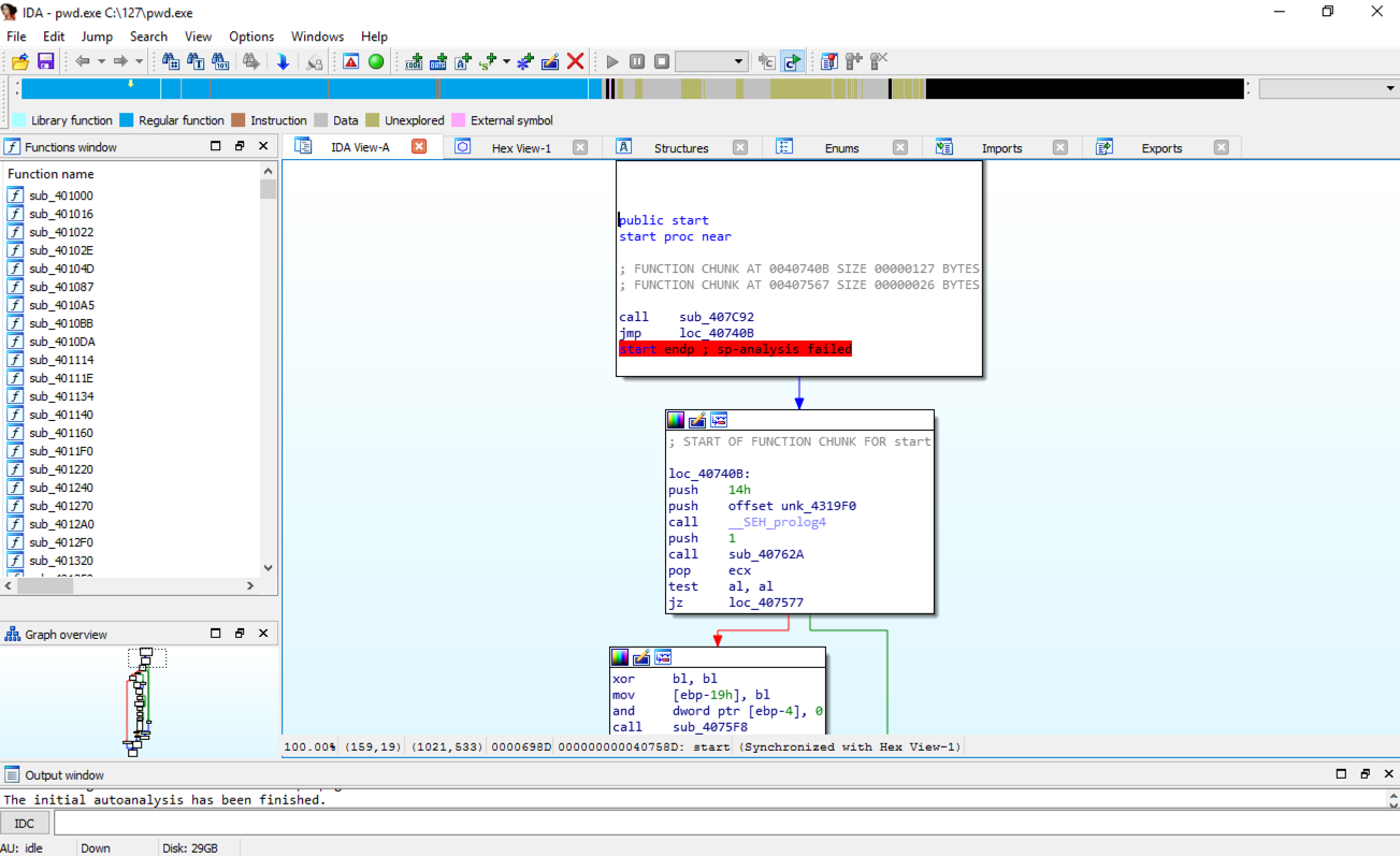
IDA opens, showing some assembly code, as shown below.
From the IDA menu, click View, "Open subviews", Strings.
Double-click "Enter password", as shown below.
The .rdata section appears, showing stored strings. On the line containing "Enter password", find "DATA XREF". Point to the address after the "DATA XREF" marker, as highlighted in yellow in the image below, and double-click it.
The function prologue appears, with a line containing "security_cookie", as shown below.
The "security_cookie" line is gone, as shown below.
Enter a "Number of opcode bytes" of 6 as shown below. Then click OK.
Find the hexadecimal values covered by a green box in the image below. That's the flag.
Posted: 10-27-18