PMA 403. API Monitor (15 pts extra)

What You Need

A Windows 10 machine, real or virtual.

Purpose

To learn how the Windows API works and how to explore it in detail.

Installng API Monitor

In a Web browser, go to:

http://www.rohitab.com/apimonitor

On the right side, in the Contents box, click Download.

Install the 64-bit version.

Launch API Monitor (64-Bit).

Task 1: Monitoring Notepad

Selecting API Calls

In API Monitor, at the top left, click in the "API Capture Filter" pane and press Ctrl+F.

Search for CreateFile, as shown below.

Click the "Find Next" button.

There are a lot of API calls containing that string.

Find and check these three, as shown below.

Kernel32!CreateFileA
Kernel32!CreateFileW
ntdll!NtCreateFile

Launching Notepad

We now need to select the application for monitoring. Click File, "Monitor New Process..."

In the "Monitor Process" box, in the Process field, click the yellow folder icon.

Browse to

C:\Windows\System32\notepad.exe

and double-click it.

In the Arguments field, enter mynewfile.txt as shown below.

Click OK.

A Notepad box pops up, as shown below asking if you want to create a new file.

Click Yes.

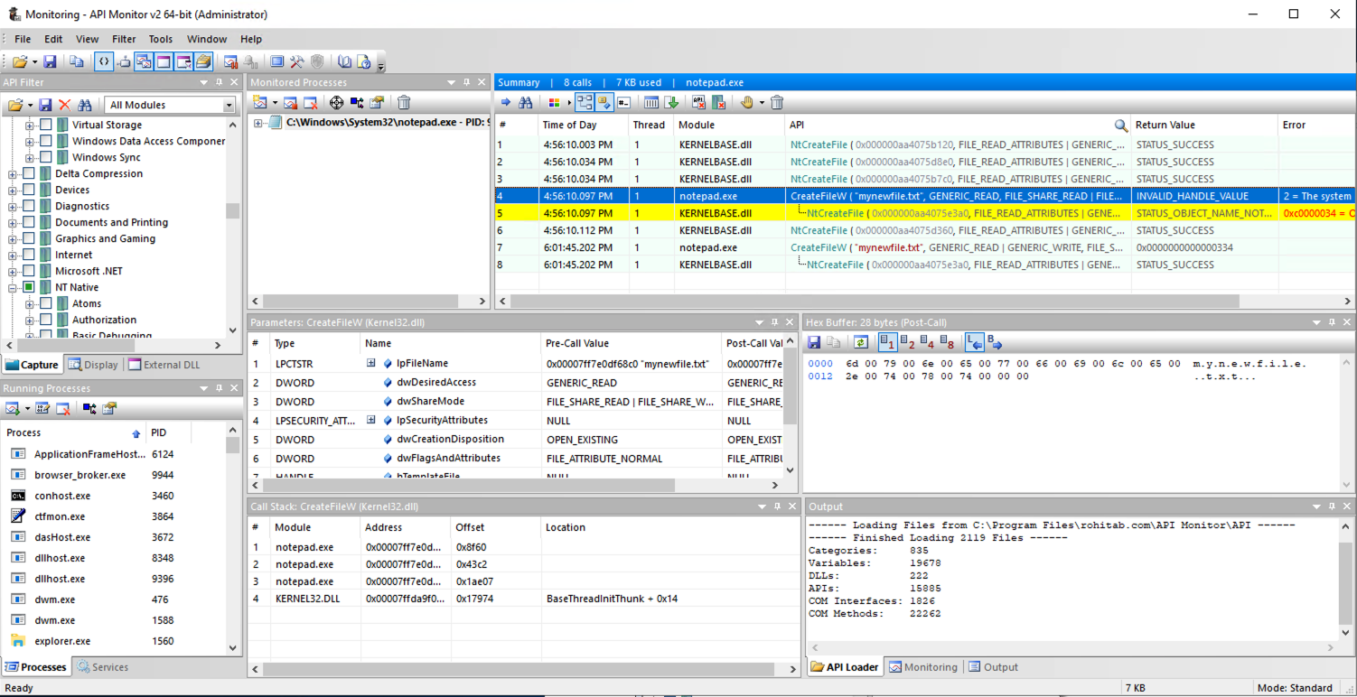
At the top right, the Summary pane shows the API calls Notepad made, as shown below.

Click one of those calls. The Parameters pane shows the layout of the parameters, and their values pre-call and post-call.

PMA 403.1 dwFlagsAndAttributes (5 pts)

In the Summary pane, click the last call to CreateFileW, the call that returned a numerical value (a handle).

In the Parameters pane, find the Post-Call Value of the dwFlagsAndAttributes parameter, covered by a green box in the image below. That's the flag.

Note: One student had a Windows 10 machine that did not have any API calls to CreateFileW during this process, and could not find this flag. If that happens, try using this version of notepad:

notepad_sam.zip

Unzip it and run it.

Stopping Monitoring

In the "Monitored Processes" pane, right-click notepad and click Terminate, as shown below.

Right-click notepad again and click Remove.

A "Confirmation Remove Process" box pops up.

Click "Yes, Remove Process".

Clearing the Filter

At the top left, in the "API Filter" pane, collapse the tree elements so you can see the root elements in use, indicated by green squares in the checkboxes, as shown below.

Click in the boxes containing green squares to clear them, as shown below.

Task 2: Stealing a Password from RDP

Choosing an RDP Server

You need the IP address and username for an RDP connection.

One simple way to get that is to create a second Azure Windows 10 machine.

You can also my server:

wind.samsclass.info

Launching Remote Desktop Connection

Click Start. Type REMOTE. Launch "Remote Desktop Connection".

In the first box, at the bottom, click "Show options".

Enter the IP address and user name for your server, as shown below.

Monitoring API Calls

In Api Monitor (64-bit), in the "Running Processes" pane, right-click mstsc.exse and click Monitor, as shown below.

In the "API Capture Filter" pane, check the two items shown below.

Sending a Password

In "Remote Desktop Connection". Click Connect.

Enter anything for the password and click OK.

PMA 403.2 dwFlags (10 pts)

In the Summary pane, click one of the captured API calls.

Look in the Hex Buffer pane for your password.

If it's not there, try another captured API call.

When you see your password in the Hex Buffer pane, the flag appears in the Parameters pane, covered by a green box in the image below.


Sources

API Monitoring and Hooking for Offensive Tooling

Posted 10-19-20
Note about missing Notepad flag added 3-23-21
My server name added 8-1-2021
Background color changed 2-26-24