Project 6: ExploitMe Mobile Lab 3: Insecure File Storage (20 points)

What You Need for This Project

Purpose

To examine how local data is stored on the SD card by this app, and its poor security.

Two difficulties made this project more complicated for me than the previous ones: code errors in the app and defects in the emulator.

To resolve the code errors, I fixed them and uploaded my own version of the app.

To get away from defects in the emulator, we'll use our VirtualBox Android device, which is a far more accurate approximation of a real Android device.

Downloading the Patched App

The original Github for this project contains two versions of the app, but neither of them work properly.

The Master branch has all the labs 3-8 already solved in it, and the Base branch is so buggy you can't even log in.

The patched app is based on the Base branch, with the login problem fixed.

Download this zip file:

https://samsclass.info/128/proj/AndroidLabs-Base-Sam.zip

Unzip the file.

A folder named "AndroidLabs-Base-Sam" appears.

Start Android Studio

Launch Android Studio.

Click File, "Import Project".

Navigate to the "AndroidLabs-Base-Sam" folder and click OK.

Click Next. Click Finish.

The source code for the app appears, as shown below.

Troubleshooting

If the project opens but there is no "app" in the top left pane, you imported the wrong folder.

Look inside the "AndroidLabs-Base-Sam" folder for another "AndroidLabs-Base-Sam" folder and import that.

Start the Server

You should have the server app running, listening on port 8080, as shown below.

Adjusting Virtual Network Settings

Launch VirtualBox. Don't start your Android virtual machine yet.

In the list of virtual devices, click the "Android-YOURNAME" device.

Click Settings.

Adjust the network adapter to "Bridged" mode, bridging to the adapter that goes to the Internet, as shown below.

This image is from the Mac--it may look a little different on a PC.

Start the Virtual Device

Start your Android virtual machine.

Swipe the padlock to the right to get to the Home screen, as shown below.

Finding your Android Device's IP Address

Click in the Android virtual machine.

On a PC, press Alt+F1. On a Mac, press fn+alt+F1.

A Terminal window opens. Execute this command, as shown below.

netcfg

The Android device's IP address is shown in the "eth0" row. When I did it, my address was 192.168.1.12. Find your address and make a note of it.

In the Android device, on a PC, press Alt+F7. On a Mac, press fn+alt+F7.

The Terminal window vanishes and you are back to the Android home page.

Finding your SDK Path

In Android Studio, click Tools, Android, "SDK Manager.

Android SDK Manager opens, as shown below.

At the top of this window, the SDK Path is shown. On my machine, the path is

/Users/sambowne/Library/Android/sdk
Find your SDK path and make a note of it.

Connecting with Android Debug Bridge

On your host machine, open a Terminal or Command Prompt window.

Execute these commands, changing the path in the first command to your correct SDK path, and the IP address in the last command to the IP address of your Android device.

Note: on Windows, omit the "./" before "adb".

cd /Users/sambowne/Library/Android/sdk

cd platform-tools

./adb kill-server

./adb connect 192.168.1.12:5555

You should see the message "connected to..", as shown below.

Running the Vulnerable App

In Android Studio, from the menu bar, click Run, "Run 'app'".

A "Choose Device" box pops up, as shown below.

Verify that the "..VirtualBox Android..." device is selected, as shown above, and click OK.

The "EMM - Vulnerable" app appears in the emulator, as shown below.

Saving a Screen Image

Make sure the EMM - Vulnerable app is visible on the VirtualBox device, as shown above.

Save a full-desktop image. On a Mac, press Commmand+3. On a PC, press Shift+PrntScrn and paste into Paint.

YOU MUST SUBMIT A FULL-SCREEN IMAGE FOR FULL CREDIT!

Save the image with the filename "YOUR NAME Proj 6a", replacing "YOUR NAME" with your real name.

Adjusting Preferences

At the lower right, click the three-dot icon.

Two options appear: "Reset" and "Preferences", as shown below.

Click Preferences.

In the next screen, click "Bank Service Address" as shown below.

We need to set this address to the address of the host machine.

Finding the Host Machine's IP Address

On the host computer, open a Terminal or Command Prompt window.

On a PC, execute the ipconfig command.

On a Mac, execute the ifconfig command.

Find your host machine's IP address for its real adapter that goes to the Internet, not a virtual adapter.

When I did it, my address was 192.168.1.6, as shown below.

Adjusting the Server Address in the App

In the Android virtual machine, in the "Bank Service Address" field, enter the IP address of your host machine, as shown below.

Then click OK.

Resetting the App

In the Android virtual machine, at the bottom left, click the curved leftward arrow once or twice, to return to the "EMM is locked" screen, as shown below.

At the lower right, click the three-dot icon.

Two options appear: "Reset" and "Preferences", as shown below.

Click Reset.

Logging In

Now you see the "Enter the LabServer bank credentials" screen, as shown below.

Log in with the credentials jdoe and password

To scroll the screen down, you can use the Tab key on the keyboard, or use the mouse to drag the app up.

When you have logged in, you see the "Setup your keylock..." screen, as shown below.

Enter a single-digit code, such as 1 in both fields and press Enter twice.

Using the App

The "EMM - Vulnerable" page appears, as shown below.

Click Accounts.

You see your two accounts, a Debit and a Credit account.

At the bottom left, click the curved leftward arrow.

Click Statement.

A date appears. Click it.

A Statement appears, as shown below.

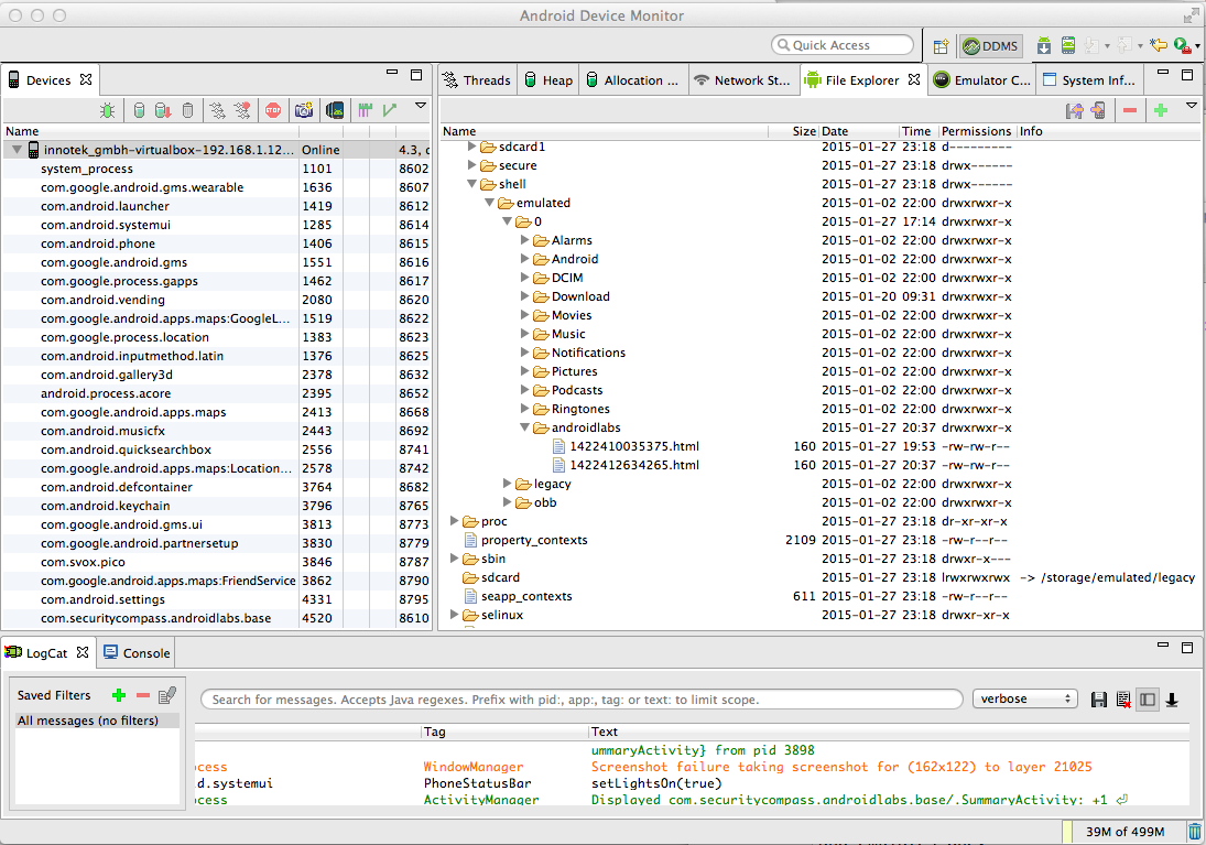
Viewing the Android File System

In Android Studio, click Tools, Android, "Android Device Monitor".

The "Android Device Monitor" opens, showing the file system of the Android device in the top right pane as shown below.

Troubleshooting

If no device is visible, your network connection to the Android virtual machine may have timed out.

Repeat these adb commands to re-connect, replacing the IP address in the last command to the IP address of your Android device.

Note: on Windows, omit the "./" before "adb".

./adb kill-server

./adb connect 192.168.1.12:5555

This is a standard Linux file system, with common directories like /etc and /mnt.

Expand the /storage directory and the legacy folder. Legacy is a link. It points to /mnt/shell/emulated/0, as shown on the right side of the "legacy" line in the figure above.

This app tries to store data on the SD card, but this Android device doesn't have a real SD Card and emulates one.

Expand /mnt/shell/emulated/0/androidlabs, as shown below.

The statement file is visible, with a long numerical filename ending in ".html".

Notice the permissions at the right side of the highlighted region in the image below--they are "rw-rw-r--". The three "r" characters mean that this file can be read by the User (its creator), users in the same Group, and Others.

In other words, everyone can read this file; including every app on the device. Not a good security posture.

Downloading the Statement File

In the file system tree, click androidlabs.

In the top right of the "Android Device Monitor" window, there are four tiny icons; two with red arrows, a minus sign, and a plus sign.

Click the leftmost of the four icons, as indicated below by the red outline.

A "Get Devices/Folders" box pops up.

Navigate to your desktop and click Open.

The "androidlabs" folder is downloaded to your host computer's desktop.

Viewing the Statement File

On your host computer's desktop, open the "androidlabs" folder.

Double-click the HTML file inside.

A Web browser opens, showing the Statement, as shown below.

Saving a Screen Image

Make sure these two items are visible, as shown above:

Save a full-desktop image. On a Mac, press Commmand+3. On a PC, press Shift+PrntScrn and paste into Paint.

YOU MUST SUBMIT A FULL-SCREEN IMAGE FOR FULL CREDIT!

Save the image with the filename "YOUR NAME Proj 6b", replacing "YOUR NAME" with your real name.

Insecure File Storage

This is a security problem. The Statement files contain account numbers and balances, and can be accessed by any app on the phone.

To improve security, this information should be stored in a part of the file system that is only accessible to the banking app itself.

The Defective Code

The location of the statements is determined by this line in the onCreate() function, which uses "getExternalStorageDirectory" to locate the SD Card.
        mStatementDir=Environment.getExternalStorageDirectory().toString()+"/androidlabs/";

Improved Code

We need a better location for the files. This code puts them in the default location for files, which is private to the application.
        mStatementDir=getFilesDir().toString()+"/androidlabs/";

Fixing the App

In Android Studio, in the left pane, expand app, expand java, and expand com.securitycompass.androidlabs.base.

Double-click BankingApplication.

Scroll down to the onCreate() function, as shown below.

Carefully add two slash marks to the start of the defective line to comment it out, and add the improved line, as highlighted in the image above.

Running the Improved App

In Android Studio, from the menu bar, click Run, "Run 'app'".

A "Choose Device" box pops up, as shown below.

Verify that the "..VirtualBox Android..." device is selected, as shown above, and click OK.

The "EMM - Vulnerable" app appears in the emulator, as shown below.

Resetting the App

At the lower right, click the three-dot icon.

Two options appear: "Reset" and "Preferences", as shown below.

Click Reset.

Logging In

Now you see the "Enter the LabServer bank credentials" screen, as shown below.

Log in with the credentials jdoe and password

To scroll the screen down, you can use the Tab key on the keyboard, or use the mouse to drag the app up.

When you have logged in, you see the "Setup your keylock..." screen, as shown below.

Enter a single-digit code, such as 1 in both fields and press Enter twice.

Viewing a Statement

The "EMM - Vulnerable" page appears, as shown below.

Click Statement.

A date appears. Click it.

A Statement appears, as shown below.

Viewing the Android File System

In "Android Device Monitor", opens, the /mnt/shell/emulated/0/androidlabs, directory contains some old files, as shown below, but not the statement created by the new app.

The new statements are in the /data/data directory.

In "Android Device Monitor", double-click /data.

The folder won't open, as shown below.

That's because we aren't root. Look at the right side of the line--the permissions are rwxrwx--x which means that Other people can't read or write the contents of the /data folder.

Viewing the Statement Files as Root

On your host machine, in a Terminal or Command Prompt window, execute these commands, changing the path in the first command to your correct SDK path:
cd /Users/sambowne/Library/Android/sdk

cd platform-tools

./adb shell

cd /data

ls

Note that the last command is "LS" in lowercase letters. It does not contain the numeral "1".

As shown above, you cannot view the contents of /data, and get a "Permission denied" error.

You need to elevate to root first.

In a Terminal or Command Prompt window, execute these commands:

su

cd /data/data

ls

Now you are root, so you can enter /data/data. There are a lot of subdirectories there, including a separate one for each app, as shown below.

Near the end of the list are the securitycompass directories, as shown below.

In a Terminal or Command Prompt window, execute these commands:

cd com.securitycompass.androidlabs.base

ls

cd files

ls

cd androidlabs

ls

You see the statement, with a numerical filename ending in html.

The commands don't display correctly on the screen because the path is too long to fit in the terminal line, as shown below.

Saving a Screen Image

Make sure these two items are visible, as shown above:

Save a full-desktop image. On a Mac, press Commmand+3. On a PC, press Shift+PrntScrn and paste into Paint.

YOU MUST SUBMIT A FULL-SCREEN IMAGE FOR FULL CREDIT!

Save the image with the filename "YOUR NAME Proj 6c", replacing "YOUR NAME" with your real name.

Turning in your Project

Email the images to to cnit.128sam@gmail.com with the subject line: Proj 6 from YOUR NAME

Sources

ExploitMe Mobile Android Labs: Lab 2 - Parameter Manipulation

Android Debug Bridge

Saving Files


Last modified 2-23-15 8:51 pm